Chains
BNB Beacon Chain
BNB ecosystem’s staking & governance layer
Staking
Earn rewards by securing the network
Build
Explore
Accelerate
Connect
Careers🔥
Explore Opportunities on BNB Chain

Executive Summary
The digital economy is undergoing a fundamental transformation, moving decisively beyond the centralized, monolithic "Software as a Service" (SaaS) architectures that have defined the last decade. This Monolithic structure, while instrumental in enabling of generative AI and global digital services, is now starting to show its limits. Its inherent design constraints, including: siloed data ecosystems, rigid, human-centric subscription and access models, and reliance on single points of control, are becoming significant obstacles to the next wave of technological evolution.
This emerging phase, the Autonomous Agent Economy, demands a different kind of digital infrastructure. As Artificial Intelligence progresses from passive tools to autonomous software agentscapable of complex reasoning, financial execution, and autonomous service orchestration, they are increasingly constrained by the current stack's limitations. These limitations include inflexible and rate-limited APIs, identity and security standards built for human users (not machine-to-machine interactions), rather than software-to-software interaction, and legacy banking systems that struggle to support micro-transactions and near-instantaneous settlement.
To realize their full potential, these sophisticated agents require a decentralized, fully interoperable infrastructure. This essential new framework must be designed to enable agents to:
BNB Chain identifies the necessary components of this emerging Agentic Stack, organized across three core layers designed specifically to address the structural rigidities of the previous Monolithic era:
1. Trust Layer: Establishing Verifiable Identity and Reputation
This layer is the foundation of agent-to-agent interaction, providing the necessary trust and accountability in a decentralized world. It shifts the paradigm from security models built around human credentials to verifiable, machine-readable identity.
2. Value Layer: Facilitating Internet-Native, Machine-to-Machine Payments
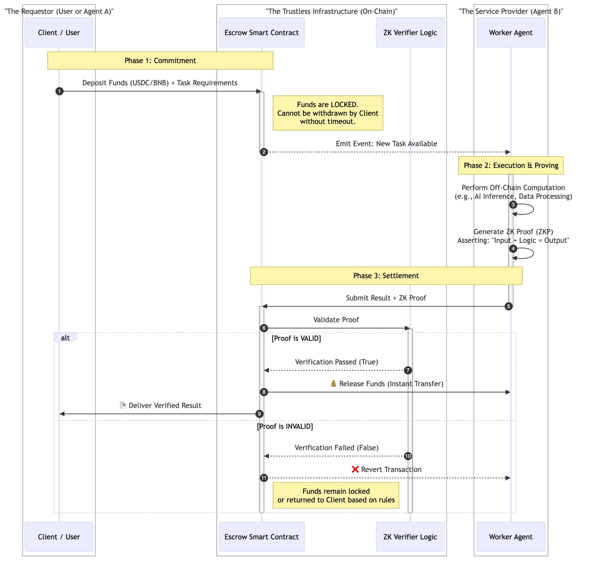
The core of the Autonomous Agent Economy requires a financial system that prioritizes security without scarficing speed. To eliminate counterparty risk in an anonymous, machine-driven market, this layer introduces a "Pay-for-Proof" escrow architecture. Instead of direct transfers, users (humans or agents) deposit funds into a decentralized Escrow Contract.
These funds are programmatically locked and can only be withdrawn by the service-providing agent upon the submission of a verifiable cryptographic proof (such as a Zero-Knowledge Proof) confirming the task's successful execution. This mechanism ensures atomic settlement: the agent gets paid if and only if the work is mathematically proven to be correct, replacing blind trust with code-enforced guarantees.
3. Security & Legal Layer: Ensuring Risk Mitigation and Liability Containment
As agents become autonomous, the need for robust security and clear legal frameworks becomes paramount. This layer introduces architectural and cryptographic safeguards to contain risk and define liability in a complex, machine-driven ecosystem.
Agentic Special Purpose Vehicles (SPVs): Novel legal and technical structures designed to contain the financial and legal liability of an autonomous agent's actions. These structures aim to provide a clearer framework for governance and recourse in the event of errors or malicious behavior by an autonomous entity.

The "Monolith" refers to the prevailing architectural and business model of Web 2.0 and early Wave 1 Generative AI. In this model, intelligence is encapsulated within massive, proprietary models hosted by a handful of technology giants. Access is metered through rigid API gateways, dependent on user accounts, and bound by monthly credit card subscriptions.
While this centralization allowed for the rapid training of Large Language Models (LLMs) like GPT-5 and Claude, it imposes severe constraints on agency.
Monolithic models are fundamentally passive. They function as oracles: they wait for a prompt, process it, and return a text completion. They do not initiate economic activity, they cannot independently traverse the web to procure resources, and they lack a persistent identity that transcends the session window. When an enterprise attempts to deploy "agents" within this architecture, they are essentially building "chatbots with tools"—scripted automations that are brittle, siloed, and incapable of true cross-organizational cooperation.
The friction is palpable. An autonomous agent tasked with optimizing a logistics supply chain cannot "sign up" for a weather API that requires a CAPTCHA, email verification, and a credit card. It cannot negotiate a bulk discount with a competitor's pricing bot. It cannot prove to a counterparty that it is authorized to execute a trade. The Monolith's walls, designed to keep users in, effectively lock autonomous value creation out.
The Agentic Economy represents the shift from a Read-Write web to a Read-Write-Execute web. In this new paradigm, the primary economic actors are not humans clicking buttons, but autonomous software programs—Agents—that operate with distinct goals, persistent memory, and their own wallets.
This economy is defined by Polycentricity. Instead of a single "all purpose" AI attempting to solve every problem, the economy is composed of millions of specialized agents. One agent may be a specialist in Solidity auditing; another in derivative pricing; a third in rhetorical optimization for marketing copy. These agents form dynamic, ephemeral supply chains, discovering one another and exchanging services in real-time.
Table 1.1: Architectural Shift: Monolithic SaaS vs. Autonomous Agent Economy
The transition is driven by economic efficiency. The "cost of cognition" is plummeting, while the demand for high-frequency decision-making is exploding. Human-speed commerce is limited by biological constraints—sleep, reaction time, and cognitive load. Agent-speed commerce is limited only by bandwidth and block times.
As the AI sector approaches projected valuations exceeding $1 trillion by 2031, the need for standardized infrastructure becomes increasingly existential. Without a shared "TCP/IP for Trust and Value," the agent economy will fragment into non-interoperable fiefdoms, stifling the network effects that drive digital growth. The infrastructure described in this blog—ERC-8004 and Agentic SPVs—represents proposed standards to prevent this fragmentation and unlock the full liquidity of machine intelligence.
In a monolithic system, trust is institutional. You trust the output of ChatGPT because you trust OpenAI. In a decentralized agent economy, you are interacting with software you do not know or control.. The "Trust Layer" replaces institutional trust with cryptographic verification.
ERC-8004, titled "Trustless Agents," is an Ethereum standard co-authored by researchers from the Ethereum Foundation and others to solve the "discovery and trust" problem. It moves beyond simple communication protocols like Google's Agent-to-Agent (A2A) by adding a layer of verifiable identity and reputation.
The standard establishes three lightweight, onchain registries that function as the "Yellow Pages" and "Credit Bureau" of the agent world.
The foundation of agent interactions is persistent identity. ERC-8004 utilizes a modified ERC-721 (NFT) structure to mint agent identities.
Trust is not a single number; it is a complex social signal. Borrowing from social capital theory, agents require mechanisms to build Bonding Social Capital (trust within a known cluster/swarm) and Bridging Social Capital (trust with unknown external agents).
For high-stakes tasks, reputation (subjective) alone is insufficient. The Validation Registry enables objective verification.
While ERC-8004 standardizes identity on Ethereum, the concept of the Non-Fungible Agent (NFA) has evolved further on chains like BNB via the BAP-578 standard. This represents a more sophisticated "Agent-as-Asset" architecture.
A critical innovation in the NFA ecosystem is the Proof of Prompt (PoP).
Platforms like ChatAndBuild have operationalized this, allowing users to mint NFAs that evolve over time. Unlike static NFTs (images), NFAs are dynamic. Their metadata (skills, knowledge base, voice) updates as they learn, yet the provenance remains anchored onchain. This creates a new asset class: Tokenized Intelligence.
A major threat to decentralized reputation is the Sybil attack: an adversary spinning up 10,000 fake agents to artificially inflate a reputation score. The architecture mitigates this through:
Identity is the foundation, but Value is the fuel. In the monolithic banking system, trust is enforced by legal threats and intermediaries. In the Autonomous Agent Economy, where agents may be anonymous and ephemeral, trust must be enforced by code. The "Value Layer" thus evolves from simple payment rails to a robust Conditional Settlement Architecture.
A fundamental challenge in agent-to-agent commerce is the "Fair Exchange" dilemma: If the client pays first, the agent may not deliver. If the agent delivers first, the client may not pay.To resolve this, the architecture utilizes Onchain Escrow Contracts as trustless intermediaries. This system enforces a strict "Commit-Execute-Prove" lifecycle for all economic interactions.

This "Escrow-First" model transforms agents from simple service providers into verifiable economic actors. It allows for:
Risk-Free Collaboration: An enterprise can hire an anonymous agent for a high-value task, knowing that payment is physically impossible unless the verifiable proof of work is submitted.
Programmable Service Level Agreements (SLAs): Escrow contracts can include logic for partial payments, time-outs, or quality distinct thresholds, all enforced algorithmically without human arbitration.
The "Housing" problem is arguably the industry's most significant vulnerability. Most so-called "autonomous" agents today are simply Python scripts running on centralized servers like AWS or Google Cloud. If the cloud provider shuts down the server, or if the developer stops paying the bill, the agent dies. You cannot truly own an agent that lives in someone else's house.
To create sovereign agents—software that is unstoppable and truly ownable—the architecture must transition to a Decentralized Serverless Runtime. This layer provides the agent with a "Body" (Compute) and "Memory" (Persistence) that exists independently of any single centralized entity.
For an agent to be secure and unstoppable, its code must execute in a trustless environment where no single node operator can tamper with its logic or steal its keys. Sovereign runtimes are only meaningful if the agent’s identity and history survive migration.
An agent is only as valuable as its history and knowledge. In the centralized model, this memory sits in a proprietary SQL database. In the decentralized model, it must be portable.
Defining identity and payments is not enough; the agent must "think" and "act" securely. The monolithic model relies on centralized servers for security. The decentralized model relies on cryptographic proofs and hardware isolation.
The internal architecture of an autonomous agent moves beyond the "stateless" nature of a simple chatbot. It implements a recursive cognitive loop.
Allowing an agent to hold a wallet private key is a massive risk. If the agent's LLM hallucinates or is "jailbroken" via prompt injection, it could drain its own funds. Server Wallets utilizing Trusted Execution Environments (TEEs) like AWS Nitro Enclaves are the industry solution.
In an open economy, agents must verify facts without revealing sensitive data. Zero-Knowledge Proofs provide the mathematical machinery for this privacy-preserving coordination.
The technological capability of agents to act as economic entities is outpacing the legal frameworks designed to regulate them. This creates a dangerous "Liability Gap."
Recent legal precedents in the United States have sent shockwaves through the decentralized economy. In cases such as Samuels v. Lido DAO and CFTC v. Ooki DAO, courts have signaled that decentralized organizations (and by extension, agent swarms) may be treated as General Partnerships under the law.
To operate safely, autonomous agents must be "wrapped" in legal entities that possess distinct legal personhood. These Legal Wrappers act as a membrane between the code and the state.
A more advanced integration is the Agentic Special Purpose Vehicle (SPV).
To internalize liability and create "Skin in the Game," the industry is moving toward AgentBound Tokens (ABTs).
As the ecosystem matures towards the trillion-dollar mark, infrastructure must scale by orders of magnitude.
The "Monolith" is dissolving. In its place, a more granular, high-velocity, and autonomous economy is emerging. This Autonomous Agent Economy is not a distant sci-fi vision; it is being actively architected today through specific protocols: ERC8004/ BAP-578 for portable agent identity and provenance (a shared passport + receipts), blockchain-native value transfer, TEEs/ZKPs for secure execution and privacy, and decentralized storage for durable, portable state.
These technologies provide the missing primitives—Identity, Reputation, and Money—that software needs to evolve from a tool into a peer.
By pairing this technological stack with appropriate legal and governance frameworks, it becomes possible to support a safer and more accountable agent economy, where digital agents can operate independently and transparently at a pace that would be difficult for human actors alone.
The work happening today is focused on building practical foundations for how autonomous software can operate in the real world.
Website | Twitter | Telegram | Facebook | dApp Store | YouTube | Discord | LinkedIn | Build N' Build Forum